OneStream XF Dimensions Pt. 2
By: CloudADDIE
Published: July 18, 2019
Part 2/2 of the OneStream XF Dimensions blog series focuses more brief explanations and understandings of the user-defined dimensions and the preset (but customizable) dimensions. For part 1 of the series (where we focused on fixed dimensions such as time, view, origin, etc.), feel free to visit the article OneStream XF Dimensions Pt. 1.
CUSTOMIZABLE DIMENSIONS

In total, there are 18 dimensions (of which 4 are editable and 1-8 are user-defined). The editable dimensions include the following:
- Entity
- Scenario
- Account
- Flow
These entities must be present in OneStream XF, and they can not be deleted.
USER DEFINED DIMENSIONS
While OneStream XF gives companies the option to use all 8 slots for user defined (UD) dimensions, some companies will find that they don't need to use all 8. These dimensions can hold dynamic or stored calculations for UD members. Some common uses for UD dimensions include the following:
- Cost Center/BU
- Products/Parts
- Region/Channel
- Customer
- Adjustments/Audit
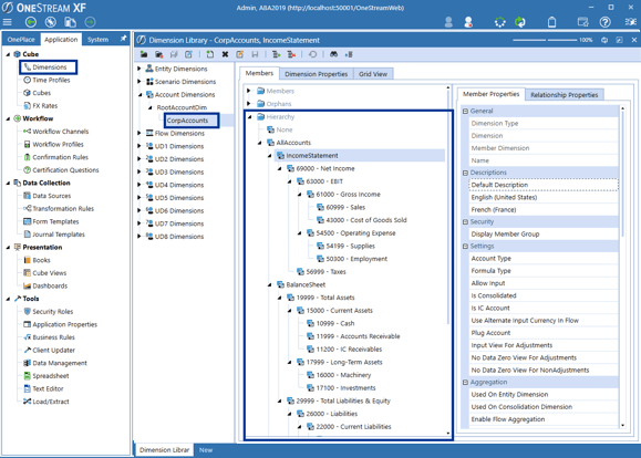
UD dimensions as well as the above mentioned editable dimensions are all located, stored, and managed in the dimension library.

FREE CONSULTATION
Schedule your Free Consultation, to see it in action!
Need help implementing OneStream XF? No worries - our consultants at CloudADDIE are well-versed in EPM software and can help your company successfully implement OneStream XF.